2020-02-25 作者: 來源:
在將CAXA 協同管(guan)(guan)(guan)理(li)(li)覆蓋(gai)技術(shu)管(guan)(guan)(guan)理(li)(li)部(bu)(bu)、技術(shu)研發部(bu)(bu)、工(gong)藝部(bu)(bu)、生產制(zhi)造部(bu)(bu)等多個部(bu)(bu)門后,建立起一(yi)個企業內部(bu)(bu)的產品數據(ju)管(guan)(guan)(guan)理(li)(li)平臺,為(wei)陜(shan)汽德仕信(xin)息化項目(mu)提供了(le)(le)保障,還有(you)效地(di)、不斷地(di)支持了(le)(le)陜(shan)汽德仕信(xin)息化規(gui)劃。通(tong)過項目(mu)的實(shi)施(shi)使陜(shan)汽德仕實(shi)現了(le)(le)企業數據(ju)的集(ji)中、有(you)序、共享(xiang)、協同和安全管(guan)(guan)(guan)理(li)(li)”

陜汽(qi)(qi)德仕汽(qi)(qi)車(che)(che)部(bu)件(集團)有(you)限責任公司(si)是以重型(xing)商用車(che)(che)零部(bu)件及專用汽(qi)(qi)車(che)(che)的開發(fa)(fa)、設計(ji)、生(sheng)產、制造、銷售、進出口業(ye)(ye)務為一體的企業(ye)(ye)集團,是陜汽(qi)(qi)集團重要子公司(si)之一。公司(si)橫跨岐山、西安、高陵(ling)三地,生(sheng)產作業(ye)(ye)面(mian)積20萬(wan)平米。公司(si)總部(bu)設在(zai)西安經(jing)濟技術開發(fa)(fa)區涇渭工(gong)業(ye)(ye)園內,資產總額超過(guo)4億元(yuan),年產值近10億元(yuan)。
公司(si)產(chan)(chan)(chan)品以重型專(zhuan)用(yong)(yong)(yong)(yong)車(che)(che)系列(lie)和零部(bu)(bu)件(jian)(jian)系列(lie)為主(zhu),為各類(lei)重型商用(yong)(yong)(yong)(yong)車(che)(che)配(pei)套生(sheng)產(chan)(chan)(chan)汽(qi)(qi)車(che)(che)零部(bu)(bu)件(jian)(jian)6000余(yu)種(zhong)、總成210余(yu)種(zhong)、專(zhuan)用(yong)(yong)(yong)(yong)車(che)(che)幾(ji)十種(zhong),同(tong)時開展各類(lei)重型汽(qi)(qi)車(che)(che)維修、改裝(zhuang)、售后(hou)服(fu)務、進(jin)出口等業(ye)務,是(shi)集汽(qi)(qi)車(che)(che)零部(bu)(bu)件(jian)(jian)生(sheng)產(chan)(chan)(chan)、專(zhuan)用(yong)(yong)(yong)(yong)車(che)(che)生(sheng)產(chan)(chan)(chan)、重卡輪轂(gu)生(sheng)產(chan)(chan)(chan)、汽(qi)(qi)車(che)(che)燈具、儲氣筒及汽(qi)(qi)車(che)(che)電子(zi)電器生(sheng)產(chan)(chan)(chan)為一(yi)體的綜合性汽(qi)(qi)車(che)(che)零部(bu)(bu)件(jian)(jian)配(pei)套企業(ye),零部(bu)(bu)件(jian)(jian)年(nian)(nian)配(pei)套能力達15萬輛份,年(nian)(nian)產(chan)(chan)(chan)各類(lei)專(zhuan)用(yong)(yong)(yong)(yong)車(che)(che)5000輛份,是(shi)西北地區(qu)大型專(zhuan)用(yong)(yong)(yong)(yong)車(che)(che)和汽(qi)(qi)車(che)(che)零部(bu)(bu)件(jian)(jian)骨(gu)干企業(ye)之一(yi)。

企業(ye)以(yi)現(xian)代化(hua)大企業(ye)為目標,通(tong)過(guo)信息化(hua)手段(duan)提高產品圖(tu)(tu)紙設(she)計(ji)和工藝(yi)(yi)文件編制(zhi)效率,集中安全(quan)管理集團公司(si)下發(fa)訂單圖(tu)(tu)紙、研(yan)(yan)發(fa)圖(tu)(tu)紙、工藝(yi)(yi)文件,以(yi)及規范企業(ye)業(ye)務流(liu)程(cheng),最終實現(xian)設(she)計(ji)、工藝(yi)(yi)、生(sheng)產數據集成貫通(tong),協(xie)同工作,覆蓋(gai)技術管理部、技術研(yan)(yan)發(fa)部、工藝(yi)(yi)部、生(sheng)產制(zhi)造部等(deng)多個部門(men)。


1.1.1 業務現(xian)狀及需求(qiu)
1)設計研發部門
版本管理的辦法(fa)是將同一零件圖紙(zhi)繪制在(zai)同一文件中,但時間長了,有效版本無(wu)法(fa)確定;
規范統一模板;
設(she)計自制(zhi)、外購數(shu)據的快速(su)分類匯總;
能夠接(jie)受外來的3D并轉換成(cheng)2D,并有效管(guan)理;
2)工藝管理部
能(neng)夠實現(xian)工藝模板化(hua)編制;
提高工藝編制和審批簽字(zi)的(de)效率(lv);
設計(ji)工藝材料定(ding)額(e)數據匯總
實現TS16949在(zai)信(xin)息化貫標應(ying)用
3)技術管理部
對集團下發的紙(zhi)質圖紙(zhi)結構化的儲存和管理
對圖紙(zhi)、工藝(yi)、技(ji)術文檔的權限管(guan)理能夠更靈活和細致
對(dui)于技術(shu)的(de)通(tong)知和技術(shu)文檔能夠實(shi)現電子簽(qian)名
4)生產管理部
在(zai)上晚班時不用擔心沒(mei)法去(qu)索要圖紙(zhi)和(he)工藝(yi)
能夠快速和時(shi)時(shi)查詢審批(pi)過后的圖紙(zhi)、工藝等加工零件的有效(xiao)數據(ju)
能(neng)夠第一時間知道當天(tian)更新的零部件
a)CAXA解(jie)決(jue)方案
1) 第一階段(duan)解決方案(an):規范工(gong)藝編制,實現工(gong)藝數(shu)據(ju)管理
上線CAXA產(chan)品包括:CAXA圖文(wen)檔系統(tong)管理、CAXA工藝圖表。
2)第二階(jie)段解決方案:規范產品研發設(she)計,貫通設(she)計、工藝管理
上線CAXA產品包括:CAXA協(xie)同管理-圖文檔、CAXA協(xie)同管理-工(gong)作流程(cheng)、CAXA協(xie)同管理-電子簽名(ming)、CAXA工(gong)藝圖表、CAXA工(gong)藝匯總、CAXA工(gong)藝圖表-TS16949、CAXA實體設計。
b)實施效果
1)規(gui)范(fan)了工(gong)藝卡(ka)片編(bian)制(zhi)模版,工(gong)藝編(bian)制(zhi)效率(lv)提高(gao)了80%,對(dui)于工(gong)藝文(wen)件的(de)重(zhong)用率(lv)大(da)大(da)提高(gao)。數據的(de)準確性提高(gao),為(wei)企業的(de)管理提供了方面性和規(gui)范(fan)性,目前編(bian)制(zhi)工(gong)藝卡(ka)片3萬多套(tao))
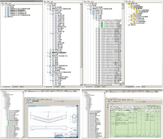
2)在PDM系統中建立(li)了企業零部件庫和產品零部件,快速(su)建立(li)了對外來PDF格式(shi)圖紙(zhi)(zhi)中零部件的結構化、體系化管理(li),目前(qian)建立(li)零部件共3萬多個節(jie)點(dian),導入(ru)圖紙(zhi)(zhi)3萬多張,工(gong)藝規程(cheng)3萬多張。
3)在PDM系統(tong)中實現了設計(ji)數據(ju)(ju)、工藝數據(ju)(ju)、技術(shu)文檔的(de)統(tong)一有序、安全的(de)管理,對設計(ji)文檔、國家標準、企業規范等文件數據(ju)(ju)的(de)共享,圖紙共享利用率(lv)大(da)大(da)提高,并且對產品數據(ju)(ju)查(cha)詢速(su)度提高了80%。
a)提高規(gui)范了(le)設計、工(gong)藝(yi)編制效率
實現(xian)快速工(gong)(gong)藝設(she)計(ji),提(ti)高工(gong)(gong)藝設(she)計(ji)的(de)(de)手段,滿足(zu)不同類型(xing)產品(pin)的(de)(de)工(gong)(gong)藝設(she)計(ji)的(de)(de)需求,規范設(she)計(ji)、工(gong)(gong)藝模版,為數(shu)據(ju)管理提(ti)供(gong)了(le)準(zhun)確(que)的(de)(de)數(shu)據(ju)源頭,方(fang)便數(shu)據(ju)的(de)(de)準(zhun)確(que)共(gong)享(xiang)、重用和(he)數(shu)據(ju)匯總的(de)(de)輸出。提(ti)升(sheng)和(he)優化工(gong)(gong)藝編制的(de)(de)能力(li)。企業技(ji)術資源的(de)(de)積累和(he)技(ji)術經驗的(de)(de)沉淀提(ti)供(gong)了(le)有效的(de)(de)方(fang)式,新(xin)人(ren)培養周期由5個月縮短到1月。

b)實現產品數據(ju)結構(gou)化管理
以(yi)模塊、產(chan)(chan)品系列為核心,建立了15類30系列 對企(qi)業產(chan)(chan)品外(wai)來(lai)圖(tu)紙、研(yan)發(fa)圖(tu)紙、工藝(yi)數(shu)(shu)據集(ji)中(zhong)有效的管(guan)理。建立了研(yan)發(fa)部(bu)門(men)(men)、工藝(yi)部(bu)門(men)(men)、生產(chan)(chan)部(bu)門(men)(men)快捷的數(shu)(shu)據通道和溝通手段(duan),實現設計、工藝(yi)、生產(chan)(chan)一(yi)體化管(guan)理,直觀(guan)(guan)(guan)的企(qi)業產(chan)(chan)品分類;直觀(guan)(guan)(guan)的產(chan)(chan)品零部(bu)件結構(gou)關(guan)系,直觀(guan)(guan)(guan)的有層次的管(guan)理了技術文(wen)檔,產(chan)(chan)品技術準(zhun)備周期(qi)由以(yi)前30月縮短到10天。

c)原有的串行工(gong)作模式(shi)改變為并行
1)在圖文檔系(xi)統中,實(shi)現了(le)數據資源的積累和(he)技術數據的共享。
2)各部門人(ren)員通過系統的快(kuai)速(su)檢索,可以(yi)快(kuai)速(su)查找到自己所需要(yao)的資料。
3) 各部門人(ren)員可以同時發起(qi)不同的(de)審批(pi)流程(cheng),產品資料審批(pi)過(guo)程(cheng)可以同時進行(xing),實現了產品數據的(de)快速流轉。
4) 實(shi)現(xian)研發設計(ji)、工藝部(bu)(bu)門、生產制(zhi)造(zao)部(bu)(bu)、技術管理部(bu)(bu)在同(tong)一平(ping)(ping)臺并行協同(tong)工作,能夠在系統平(ping)(ping)臺中找到自己所(suo)需資料,將各部(bu)(bu)門的(de)資料導入到系統中,實(shi)現(xian)有效的(de)管理和共(gong)享利(li)用(yong)。
d) 提高工作效率
1)在(zai)系(xi)(xi)統中(zhong)快速(su)檢索,結束了(le)以(yi)前費(fei)時費(fei)力的手工查(cha)詢,現在(zai)只需在(zai)系(xi)(xi)統中(zhong)輸入所要查(cha)詢條件,系(xi)(xi)統會自動將符合條件的資料查(cha)找并顯示。
2) 快速輸出各(ge)項報(bao)表,原來(lai)設計、工(gong)藝(yi)在做報(bao)表時(shi)全是手(shou)工(gong)逐條輸入(ru),效率慢,工(gong)作(zuo)量(liang)大且很(hen)容(rong)易出錯。現(xian)在從系統(tong)中(zhong)自動生(sheng)成報(bao)表,減(jian)少了人為匯總(zong)的失誤,匯總(zong)周期由原來(lai)的2天時(shi)間縮短到3分(fen)鐘)。這(zhe)些報(bao)表給生(sheng)產(chan)管理部、采(cai)購部都節省了工(gong)作(zuo)量(liang),大大縮短了時(shi)間且輸出數據準(zhun)確。

e) 流(liu)程(cheng)規范及優化
1)并利用(yong)協同平(ping)臺和工(gong)(gong)作流技術,構建企業業務(wu)協同機制,實現對產(chan)品設計(ji)、工(gong)(gong)藝設計(ji)過程的流程全面管理(li)和優化。規范了(le)圖紙、工(gong)(gong)藝文件(jian)審批流程,縮短了(le)圖紙、工(gong)(gong)藝審批流程時間。
2)記錄了文件審批過(guo)程(cheng)(cheng),避免(mian)在文件審批流程(cheng)(cheng)中,出現(xian)責任不明現(xian)象(xiang)。
3)實現任務的(de)合理分派、控制以及可視化審(shen)批過程。縮短了(le)(le)文(wen)件(jian)(jian)審(shen)批過程時間和工作量, 技術人員只需(xu)選擇合適流(liu)程并發起(qi),就可輕松實現文(wen)件(jian)(jian)審(shen)批,且流(liu)程中設置了(le)(le)“自(zi)動(dong)簽(qian)名(ming)”功能(neng),可實現文(wen)件(jian)(jian)自(zi)動(dong)批量簽(qian)字,下發的(de)圖紙、工藝(yi)等技術資料準確率由原來的(de)60%提高到95%,文(wen)件(jian)(jian)審(shen)批速(su)(su)度和文(wen)件(jian)(jian)下發速(su)(su)度提高了(le)(le)1倍(bei),目前已(yi)經審(shen)批簽(qian)字3萬(wan)多套文(wen)件(jian)(jian)。


f)企業質量貫標

